RU

EN

Электромагнитный расходомер с PROFINET и HART

Электромагнитный расходомер с PROFINET и HART

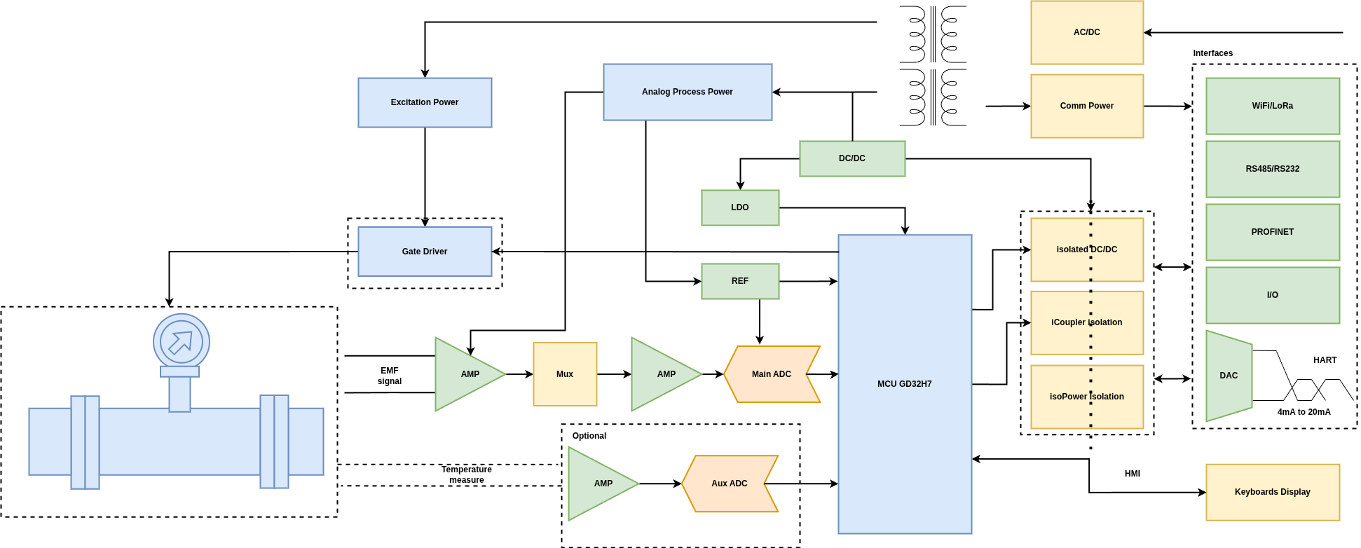
Аппаратное обеспечение: платформа на базе G32H7.

Программное обеспечение: Zephyr, mcuboot, Zephyr TCP/IP, LittleFS, LVGL, математика цифровой обработки сигналов (CMSIS DSP), USB CDC/USB MSC.

Клиент и бизнес проблема

Клиент: производитель электротехнического оборудования из ЕС, развивающий линейку измерительных систем для дозирования и контроля жидкостей в промышленности.

Вызовы:

  1. Высокая стоимость обслуживания и калибровки частые поверки, выезды сервис-инженеров, простои линии во время обслуживания.
  2. Падение достоверности измерений при загрязнении среды и колебаниях проводимости: осадки, взвеси, воздушные включения и агрессивные жидкости искажают показания расходомера, что приводит к ошибкам контроля и браку при дозировании.
  3. Ограниченные коммуникационные возможности и сложная интеграция в АСУ ТП устаревшие интерфейсы требуют шлюзов и ручной конфигурации, повышая стоимость внедрения и риски проекта.

Решение

Создан электронный электромагнитный расходомер с поддержкой PROFINET и HART на современной цифровой платформе обработки сигналов, который призван заменить традиционные механические методы измерения расхода.

Ключевые компоненты решения:

  • Программная экосистема ОС Zephyr: загрузчик mcuboot, Zephyr TCP/IP стек, файловая система LittleFS, графика LVGL, цифровая обработка сигналов CMSIS-DSP, USB CDC/USB MSC (композитное устройство), языки: C/C++, промышленные протоколы: PROFINET RT, HART, Modbus TCP/RTU.
  • В составе устройства реализованы периферийные интерфейсы Ethernet, SPI, UART, I²C, а также импульсные выходы и 42 линии GPIO, которые используются для управления аппаратными узлами, работы клавиатуры и LCD, формирования сигналов тревог, диагностики и сервисных уведомлений. Память SRAM и Flash применяется для хранения коэффициентов фильтров, данных обмена по RS-485/HART/Ethernet/SPI, пользовательских настроек, состояний машины и внутренних служебных флагов.

Ценность для клиента

Для производителя расходомеров:

  1. Снижение операционных затрат уменьшение частоты сервисного обслуживания и калибровок за счёт расширенной самодиагностики и удалённого мониторинга.
  2. Повышение точности на реальных средах устойчивые измерения при загрязнениях, пузырьках и изменении проводимости жидкости благодаря цифровой обработке сигналов на GD32H7.
  3. Простая интеграция в существующие АСУ ТП поддержка PROFINET и HART позволяет подключать прибор напрямую без дополнительных шлюзов и конвертеров.
  4. Готовность к масштабированию производства централизованная конфигурация, обновление прошивки и удалённая диагностика упрощают внедрение на больших линиях розлива и дозирования.
  5. Рост функциональности продукта клиента производитель получает не просто датчик расхода, а интеллектуальное сетевое устройство, повышающее ценность всей линейки оборудования.

Итог: реализован современный электромагнитный расходомер на платформе GD32H7 с цифровой обработкой сигналов и поддержкой PROFINET и HART, обеспечивающий высокоточную работу в реальных промышленных средах, расширенную диагностику и простую интеграцию в цифровые системы управления.

Связаться с нами
Контакты

Республика Беларусь, г. Минск

220053, ул. Нововиленская, д.38, каб. 11

ООО «ШураКор», УНП 193520488 

ООО «ШураКор» 2021 — 2026 © Все права защищены